Guide to Hyperlane
August 6, 2024

We are excited to announce that the Hyperlane AVS is now live on our EigenLayer Operator. If you’ve restaked ETH or LSTs on EigenLayer, visit our delegation guide to delegate to Coinbase’s operator.
Introduction
How does any chain communicate with another chain, rollup or otherwise? In a world of modular blockchains, where it’s relatively easy to deploy a new chain, this question arises repeatedly.
Enter Hyperlane: the first universal and permissionless interoperability layer built for the modular blockchain stack. More specifically, Hyperlane’s AVS enables Ethereum-native validators via EigenLayer to economically secure rollup interoperability.
Hyperlane components
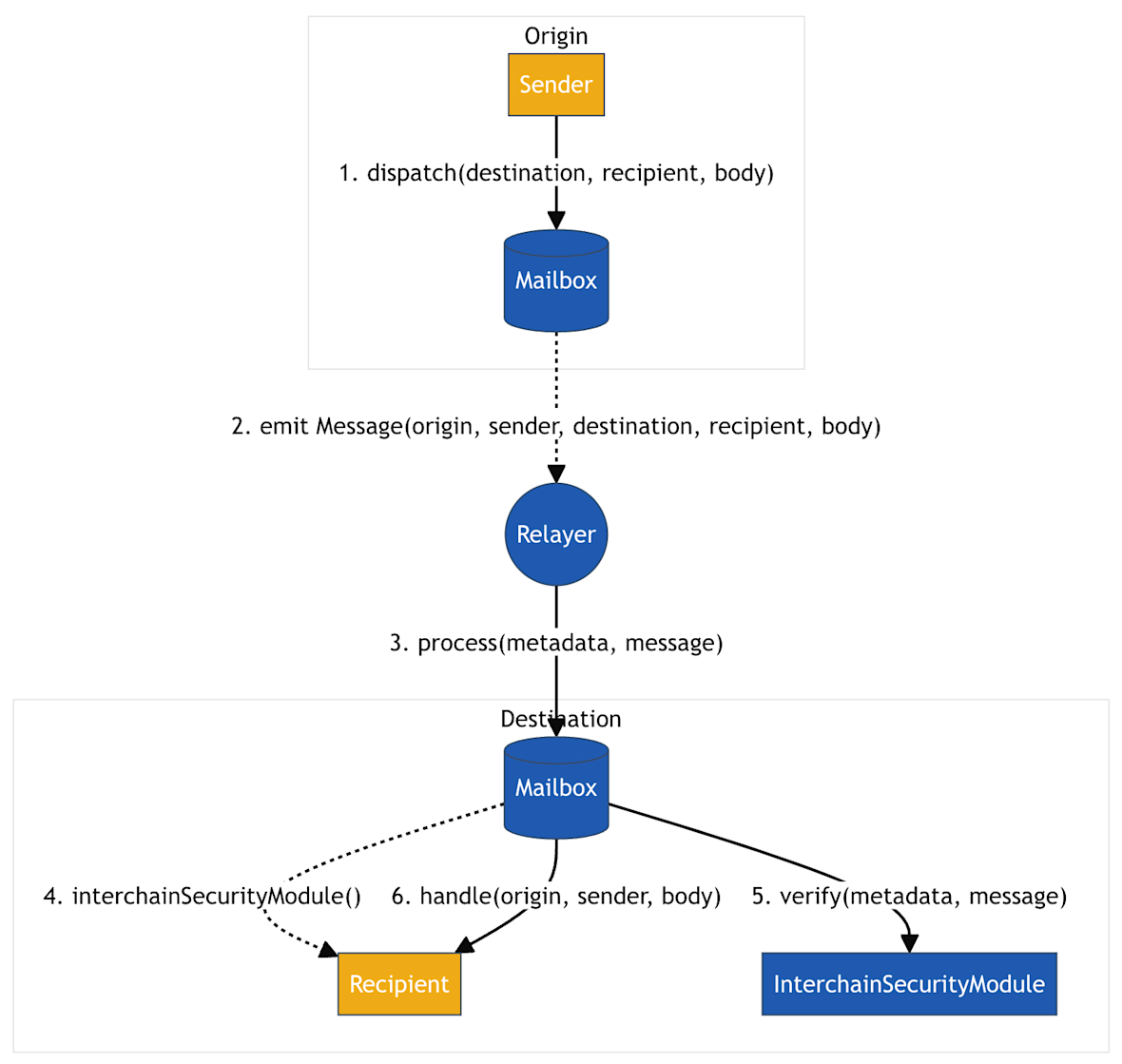
Smart contract mailbox
A smart contract mailbox is deployed on each chain. It can be thought of as an onchain API for dispatching and handling messages with a customizable security model. Successful interchain messages require two transactions:
One on the origins chain to send the message
One on the destination chain to deliver the message
Interchain security module
These are smart contracts that are responsible for verifying that interchain messages being delivered to the destination chain were actually sent from the origin chain. Hyperlane developers can optionally override the mailbox’s default interchain security module (ISM) by specifying a customizable and configurable application-specific ISM.
Interchain gas payment
These fees (in the native token of the source chain) are from message senders to the relayer, paid for delivering the message from the source chain to the destination chain.
Offchain validators
Operators, like Coinbase, would run these validators for each chain that observes and indexes messages dispatched from the mailbox. Next, they sign an attestation about the current state of the messages. These signatures are then made publicly available to any kind of data storage.
It is important to note that the Hyperlane validator observes and signs messages, but it does not require the validators on the protocol to network and form consensus. The validation is actually done via the mailbox contracts’ security module.
Offchain relayer
The offchain relayer runs the transport layer of Hyperlane. It reads the publicly available signatures from the validators and forwards them onchain to the mailbox to be verified by the security module.
The relayer has two main tasks:
Indexer (per origin): indexes both new and historic messages by querying the mailbox. Gas payments are also indexed to confirm that senders are paid for delivery. The indexer then writes to a local database to cache and communicate with the submitter task
Submitter is a multi-stage process:
Message processing: polls local database to see if there’s any undelivered messages and sends them to the prepare task
Prepare: removes messages from the queue, ensures gas was paid, fetches any metadata, and simulates the message delivery transaction. If successful, the message is sent to the submit task. If unsuccessful, it gets sent back to prepare
Submit: removes messages from queue, and sends delivery transactions onchain. If successful, the confirm task is next. If unsuccessful, messages are sent back to prepare
Confirm: awaits finality. If a chain reorg occurs or the delivery transaction reverts, the message gets sent back to prepare

Source: Hyperlane Docs
Conclusion
Hyperlane provides value to both blockchain and dapp developers through its open interoperability framework. It offers blockchain developers a way to expand accessibility to users, assets, and state from other connected blockchains on which Hyperlane has been deployed. For dapp developers, it provides connectivity across multiple blockchains, creating interchain apps that enable users to interact with dapps from their preferred chain.
At Coinbase, we strive to promote blockchain innovations that make staking more accessible to individuals, institutions, and developers. Building up our ETH restaking with the Hyperlane AVS on our EigenLayer operator is yet another milestone in our progress towards this mission.
To learn how to delegate to Coinbase's operator, please refer to our delegation guide or contact us today to get started.
Disclaimer
This document and the information contained herein is not a recommendation or endorsement of any digital asset, protocol, network, or project. However, Coinbase may have, or may in the future have, a significant financial interest in, and may receive compensation for services related to one or more of the digital assets, protocols, networks, entities, projects, and/or ventures discussed herein. The risk of loss in cryptocurrency, including staking, can be substantial and nothing herein is intended to be a guarantee against the possibility of loss. Reward rates listed herein are estimates, are not guaranteed and are set by the protocol and remain subject to change. Actual rate of rewards earned may vary significantly and may be zero. This document and the content contained herein are based on information which is believed to be reliable and has been obtained from sources believed to be reliable, but Coinbase makes no representation or warranty, express, or implied, as to the fairness, accuracy, adequacy, reasonableness, or completeness of such information, and, without limiting the foregoing or anything else in this disclaimer, all information provided herein is subject to modification by the underlying protocol network. Any use of Coinbase’s services may be contingent on completion of Coinbase’s onboarding process and is Coinbase’s sole discretion, including entrance into applicable legal documentation and will be, at all times, subject to and governed by Coinbase’s policies, including without limitation, its terms of service and privacy policy, as may be amended from time to time.